Blog
Welcome to the Areeb Blog where tech gets real ideas get loud and jargon takes the back seat This isn't your average blog with dry updates and corporate fluff Here we drop smart insights with personality mixing innovation with just the right amount of attitude. So grab a coffee dive in and get ready to laugh learn and maybe even question everything you thought you knew about tech This is where Areeb's brain meets its blog voice and it's got jokes.
Areeb Technology Publishes Breakthrough AI Model to Transform Drug Discovery
Jan 08, 2026
At Areeb Technology, innovation goes beyond building products; it extends to shaping scientific progress. We are proud to announce our contribution to a research article submitted for publication to one of the respected journals issued by the American Chemical Society. This achievement reflects our commitment to applying advanced artificial intelligence to real-world healthcare and life sciences challenges, through the dedicated efforts of the AI Department, and was led by Dr. Ashraf Kassem Mohamed, Chapter lead of the AI Department at Areeb Technology.
Bridging AI and Drug Discovery
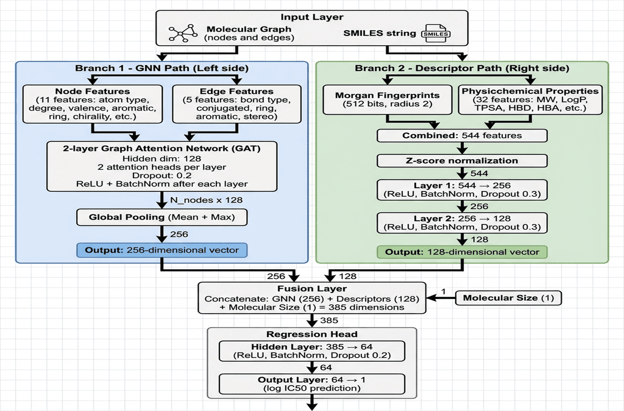
The published research addresses a critical challenge in pharmaceutical R&D: accurately predicting drug potency, measured by IC50 values. These predictions play a vital role in identifying promising compounds early, reducing both time and cost in drug development.
The study introduces a hybrid AI framework that combines:
- Graph Neural Network (GNN) to model the molecular structures
- A Regressor Neural Network to model and interpret the molecular descriptors that preserve chemical and biological insight This powerful combination allows the model to deliver exceptional accuracy while maintaining scientific transparency, a key requirement for drug adoption in regulated environments.
The Real-World Challenge Behind Drug Discovery
Behind every successful medicine lies years of experimentation, high financial risk, and countless failed candidates. In real-world drug discovery, researchers should evaluate thousands of chemical compounds, yet only a small fraction ever progress to clinical trials.
Traditional discovery workflows rely heavily on trial-and-error laboratory testing, which is:
- Time-consuming and expensive
- Limited in scale
- Often unable to fully capture complex molecular behavior Accurately predicting how a compound will behave biologically before it reaches the lab remains one of the industry’s biggest challenges. This is where intelligent, data-driven models become essential.
Proven Performance at Scale
The model was trained and validated on over 14,000 chemical compounds across nine biological targets, achieving:
- Performance indicator (R² score) of 0.87 on unseen test data
- 6–42% improvement over existing state-of-the-art models
- Strong generalization and consistent results across multiple drug candidates These results demonstrate how AI, when designed responsibly and informed by domain expertise, can significantly accelerate early-stage drug discovery.
Global Research Collaboration
This manuscript is the outcome of a high-level international collaboration between scientists and engineers affiliated with:
- AI Department, Areeb Innovative Technologies, Cairo, Egypt
- Centre for Theoretical Physics, The British University in Egypt
- Laboratory of Computational Biology, National Institutes of Health (NIH), USA
- University of Science and Technology, Zewail City of Science and Technology, Egypt
- University of Groningen, The Netherlands This collaboration reinforces Areeb Technology’s growing role as a trusted AI innovation partner at the intersection of industry and academia.
Driving Impact Through Research
By publishing in a leading scientific journal, Areeb Technology reaffirms its vision to develop AI solutions that are credible, transparent, and impactful, from research labs to real-world healthcare applications.
📄 Read the full article: